Page 1 of 1
MySqlTool
Posted: Thu Aug 16, 2018 10:04 pm
by koke
Buenas tardes.
Aquí les presento una utilería en la que he estado trabajando con la finalidad de aprender un poco en el manejo de HMG y MySql.
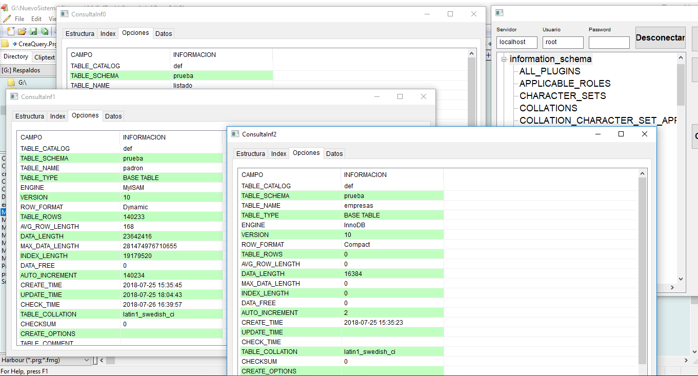
Es una utilería para manejar bases de datos de MySql que se conecta a un servidor y puede consultar las bases de datos y sus tablas.
Puedes crear query’s mostrarlos en grid o exportarlos a Excel o CSV
Puedes consultar la información de las tablas, campos, índices y datos.
Aún no está terminado pero últimamente no he tenido tiempo para dedicarle, en cuanto tenga oportunidad lo actualizo.
Espero que les sea de utilidad
Saludos
google translate
Good afternoon.
Here I present a props in which I have been working with the purpose of learning a little in the management of HMG and MySql.
It is a utility to manage MySql databases that connects to a server and can consult the databases and their tables.
You can create query's display them in grid or export them to Excel or CSV
You can consult the information of the tables, fields, indexes and data.
It is not finished yet but lately I have not had time to dedicate it, as soon as I have the opportunity I update it.
I hope you find it useful
regards

- vista1.png (87.31 KiB) Viewed 4822 times

- vista2.png (60 KiB) Viewed 4822 times
- MySqlTools.zip
- incluye exe/ exe included
- (1.79 MiB) Downloaded 382 times
Re: MySqlTool
Posted: Fri Aug 17, 2018 4:25 am
by bpd2000
Nice, Continue
Thanks for sharing
Re: MySqlTool
Posted: Fri Aug 17, 2018 6:34 am
by dragancesu
Very interesting, is possible upload english version
Thank you for sharing
p.s. little error, Execute SQL leave old result, best solution is clear old result
Re: MySqlTool
Posted: Fri Aug 17, 2018 9:48 am
by ecabrerizo
Thanks for your sharing
Re: MySqlTool
Posted: Fri Aug 17, 2018 8:28 pm
by Steed
Thansk
Re: MySqlTool
Posted: Fri Oct 26, 2018 5:17 pm
by SALINETAS24
Hola, no puedo compilarlo.., lo tengo en el directorio donde puedo compilar todos los ejemplos y cuando intento este me dice esto....
Harbour 3.2.0dev (r1703241902)
Copyright (c) 1999-2016,
http://harbour-project.org/
C:/DOCUME~1/PROPIE~1/CONFIG~1/Temp/hbmk_aittc6.dir/MySqlBackup.o:MySqlBackup.c:(.data+0x298): undefined reference to `HB_FUN_HB_ZIPFILE'
collect2.exe: error: ld returned 1 exit status
hbmk2[HMysqlG]: Error: Ejecutando enlazador. 1
gcc.exe C:/DOCUME~1/PROPIE~1/CONFIG~1/Temp/hbmk_aittc6.dir/Main.o C:/DOCUME~1/PROPIE~1/CONFIG~1/Temp/hbmk_aittc6.dir/ConsultaInf.o C:/DOCUME~1/PROPIE~1/CONFIG~1/Temp/hbmk_aittc6.dir/creaCSV.o C:/DOCUME~1/PROPIE~1/CONFIG~1/Temp/hbmk_aittc6.dir/CreaQuery.o C:/DOCUME~1/PROPIE~1/CONFIG~1/Temp/hbmk_aittc6.dir/Desplazamiento.o C:/DOCUME~1/PROPIE~1/CONFIG~1/Temp/hbmk_aittc6.dir/excelPrint.o C:/DOCUME~1/PROPIE~1/CONFIG~1/Temp/hbmk_aittc6.dir/ManejaDatos.o C:/DOCUME~1/PROPIE~1/CONFIG~1/Temp/hbmk_aittc6.dir/ManejaQuery.o C:/DOCUME~1/PROPIE~1/CONFIG~1/Temp/hbmk_aittc6.dir/ModiSql.o C:/DOCUME~1/PROPIE~1/CONFIG~1/Temp/hbmk_aittc6.dir/MySqlBackup.o C:/DOCUME~1/PROPIE~1/CONFIG~1/Temp/hbmk_aittc6.dir/MySqlRestore.o C:/DOCUME~1/PROPIE~1/CONFIG~1/Temp/hbmk_aittc6.dir/SqlConnection.o C:/DOCUME~1/PROPIE~1/CONFIG~1/Temp/hbmk_aittc6.dir/hbmk_vzq3r0.o C:/hmg.3.4.4/SAMPLES/MySqlTools/_temp.o -pthread -static-libgcc -static-libstdc++ -static -lpthread -mwindows -Wl,--start-group -lhmg -lcrypt -ledit -leditex -lgraph -lini -lreport -lhfcl -lmsvfw32 -lvfw32 -lhbmysql -lmysql -lhbfimage -lhbpgsql -lsddmy -lhbvpdf -lhbct -lhbwin -lhbmzip -lminizip -lhbmemio -lhbmisc -lhbtip -lsqlite3 -lhbsqlit3 -lsddodbc -lrddsql -lhbodbc -lodbc32 -lhbhpdf -lhbnetio -lxhb -lpng -llibhpdf -lhbzebra -lhbextern -lhbdebug -lhbvmmt -lhbrtl -lhblang -lhbcpage -lgtcgi -lgtpca -lgtstd -lgtwin -lgtwvt -lgtgui -lhbrdd -lhbuddall -lhbusrrdd -lrddntx -lrddcdx -lrddnsx -lrddfpt -lhbrdd -lhbhsx -lhbsix -lhbmacro -lhbcplr -lhbpp -lhbcommon -lhbmainwin -lkernel32 -luser32 -lgdi32 -ladvapi32 -lws2_32 -liphlpapi -lwinspool -lcomctl32 -lcomdlg32 -lshell32 -luuid -lole32 -loleaut32 -lmpr -lwinmm -lmapi32 -limm32 -lmsimg32 -lwininet -lhbpcre -lhbzlib -Wl,--end-group -oHMysqlG.exe -LC:/hmg.3.4.4/harbour/lib/win/mingw -LC:/hmg.3.4.4/lib
hbmk2: Sugerencia: Añade la opción 'hbziparc.hbc' para las funciones que
faltan: hb_ZipFile()
¿alguien sabe como solucionarlo...?
¿alguien tiene algun ejemplo de como funcion MYSQL o MARIAdB...?
GRACIAS....
Re: MySqlTool
Posted: Fri Oct 26, 2018 5:35 pm
by luisvasquezcl
hola Koke, muchas gracias por compartir.
probando y comento.
Saludos cordiales.
Re: MySqlTool
Posted: Sat Oct 27, 2018 11:16 am
by mol
Nice tool. Try to internationalize it...
Re: MySqlTool
Posted: Sat Oct 27, 2018 11:37 am
by mustafa
Hola amic Salinetas no si es lo que necesitas ?
Estoy experimentando con HB-ZipFile()
y me daba el mismo mensaje que te está dando:
hbmk2: Sugerencia: Añade la opción 'hbziparc.hbc' para las funciones que
faltan: hb_ZipFile()
Hola para compilar:
me he montado un bat build.3.4.4.bat
y dentro he puesto:
@ECHO OFF
call c:\hmg.3.4.4_64\build64.bat zipdemo1.hbp %*
hb_ZipFile hay dos carpetas
el contenido de zipdemo1.hbp // Para comprimir ZIP
Demo1_Zip.prg
hbziparc.hbc
hbziparc.hbx
lo mismo con zipdemo2.hbp // Para Descomprimir UN-ZIP
Saludos
Mustafa
Re: MySqlTool
Posted: Sun Apr 28, 2019 12:04 pm
by SALINETAS24
Hola Amic.., efectivamente con esas lineas problema de compilación solucionado....
vamos a ver que tal va eso del SQL..